Psiquiatría
Atención a urgencias de Psiquiatría general y Adicciones. 24 horas al día con dos boxes polivalentes de observación. Se trata del primer dispositivo profesionalizado que se implementó en Barcelona. Atiende a la misma área poblacional que la sala para pacientes agudos.
Atención a pacientes psiquiátricos agudos. 34 camas, atiende un área de Barcelona de cerca de 400.000 habitantes: derecha del Ensanche, Gracia, Guinardó y la zona de Encants Nous y Viviendas del Congreso.
Consultas externas de Psiquiatría General. Contiene una serie de programas suprasectoriales acreditados y reconocidos por el Departamento de Sanidad, especialmente relevante es el Programa de prevención del suicidio.
Unidad de Psicoterapias. Toda esta actividad es ambulatoria. Actualmente es un centro de referencia para toda Catalunya, el resto del Estado, sur de Europa y América del Sur a través de su prestigiosa Escuela de Terapia Familiar. La cartera de servicios dentro de la Unidad de psicoterapia incluye: terapia familiar, terapia de pareja, mediación familiar, coaching sistémico e intervención en multiculturalidad.
Atención de los Trastornos de la Dieta Alimentaria. Es un dispositivo del Hospital de Día para 10 plazas. Financiado por Catsalut desde el año 2000. Tiene cobertura suprasectorial con área de influencia en el barcelonés. Atiende preferentemente pacientes adultos con programas específicos para la anorexia nerviosa, bulimia nerviosa y trastorno por atracón.
Atención Trastorno Límite de la Personalidad (TLP). Se trata de un programa asistencial puntero financiado por Catsalut desde 2006. Incluye un dispositivo cercano al Hospital de Día y formación para otros especialistas. En el ámbito de actuación es también suprasectorial abasteciendo todo el sector sanitario. Se incluye el plan funcional del dispositivo en el anexo II.

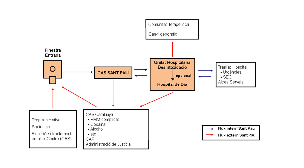
Flujo de la actividad de la Unidad de adicciones. Un resumen del flujo de actividad que se lleva cabo en la Unidad de conductas adictivas.
Recursos comunitarios: atienen un sector de población diferente a los dispositivos ubicados en el interior del recinto del Hospital general. Esto es debido al hecho que constituye la herencia del que fue el antiguo Instituto Mental de la Santa Cruz. Es centro de referencia del distrito de nuevo Barrios. Todos ellos financiados de forma mixta por Sanidad y Bienestar Social. Compran los siguientes dispositivos:
- Servicio de Rehabilitación Comunitaria. 99 plazas.
- Club social. 70 plazas.
- Hogares con Apoyo. 19 pisos, 54 plazas.
- Hogar Residencia. 33 plazas
Contacto
Teléfono: 93 553 78 46
Fax: 93 553 78 47
recepcioaddiccions@santpau.cat
Teléfono: 93 553 76 64
Teléfono: 93 553 76 73
psiquiatria_addiccions@santpau.cat
Teléfono: 93 553 76 65
Fax: 93 553 76 66